Healthcare Dashboard
This Qlik Sense demo app uses multiple charts to unlock powerful healthcare insights. Enjoy advanced analytics using Qlik with AnyChart extensions.Healthcare Dashboard


About this app
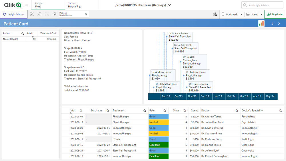
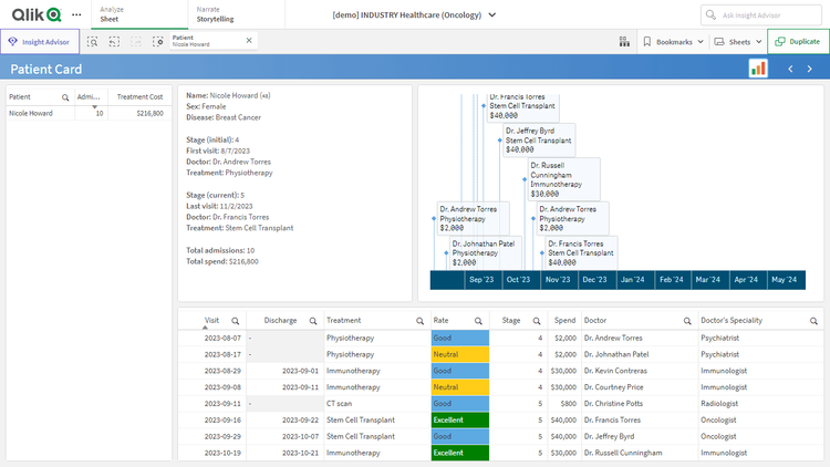
Unlock transformative insights in healthcare using Qlik Sense with AnyChart's extensions: Decomposition Tree, Gantt Chart, Combo Chart, Sunburst Chart, and Timeline Chart. Dive deep into metrics like admissions, patient counts, and treatment costs. Perform root cause analysis or ad-hoc explorations with ease. Maintain clear, actionable visibility of doctor-patient timelines and track each patient's journey with insightful precision.
This application features Decomposition Tree, Gantt Chart, Combo Chart, Sunburst Chart, and Timeline Chart visualizations built with AnyChart's extensions for Qlik Sense. The data is fictional, representing a healthcare (oncological) institution.









